windailys.com
HOME
About
Contact
Disclaimer
Privacy
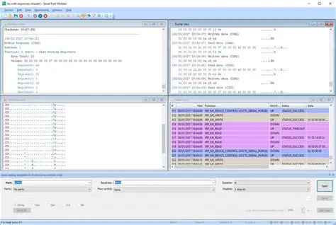
Key Features of Serial Port Tester
Oct 13, 2025
by windailys.com
93
views